Language workbench overview

[3]

The GEMOC Language Workbench is intended to be used by the Language Designers and the Language Integrators. It provides the tools to create and compose eXecutable Domain-Specific Modeling Languages (xDSMLs) using the GEMOC approach.

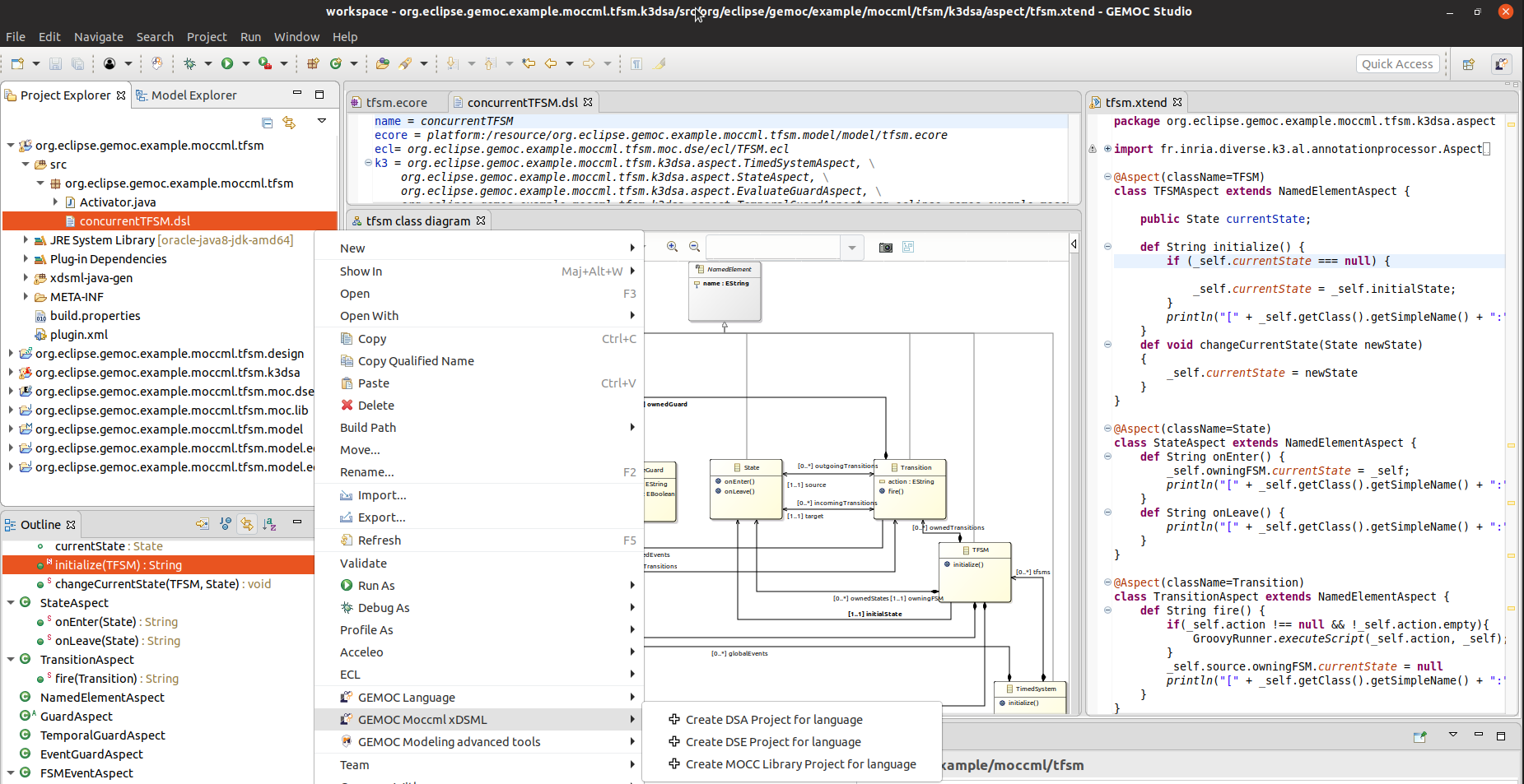
Screenshot of the GEMOC Language Workbench

Figure 2. Screenshot of the GEMOC Language Workbench showing the design of a Timed Finite State Machine (TFSM) example.