[20]
The GEMOC Modeling Workbench, intended to be used by domain designers: it allows creating and executing models conformant to executable DSMLs.
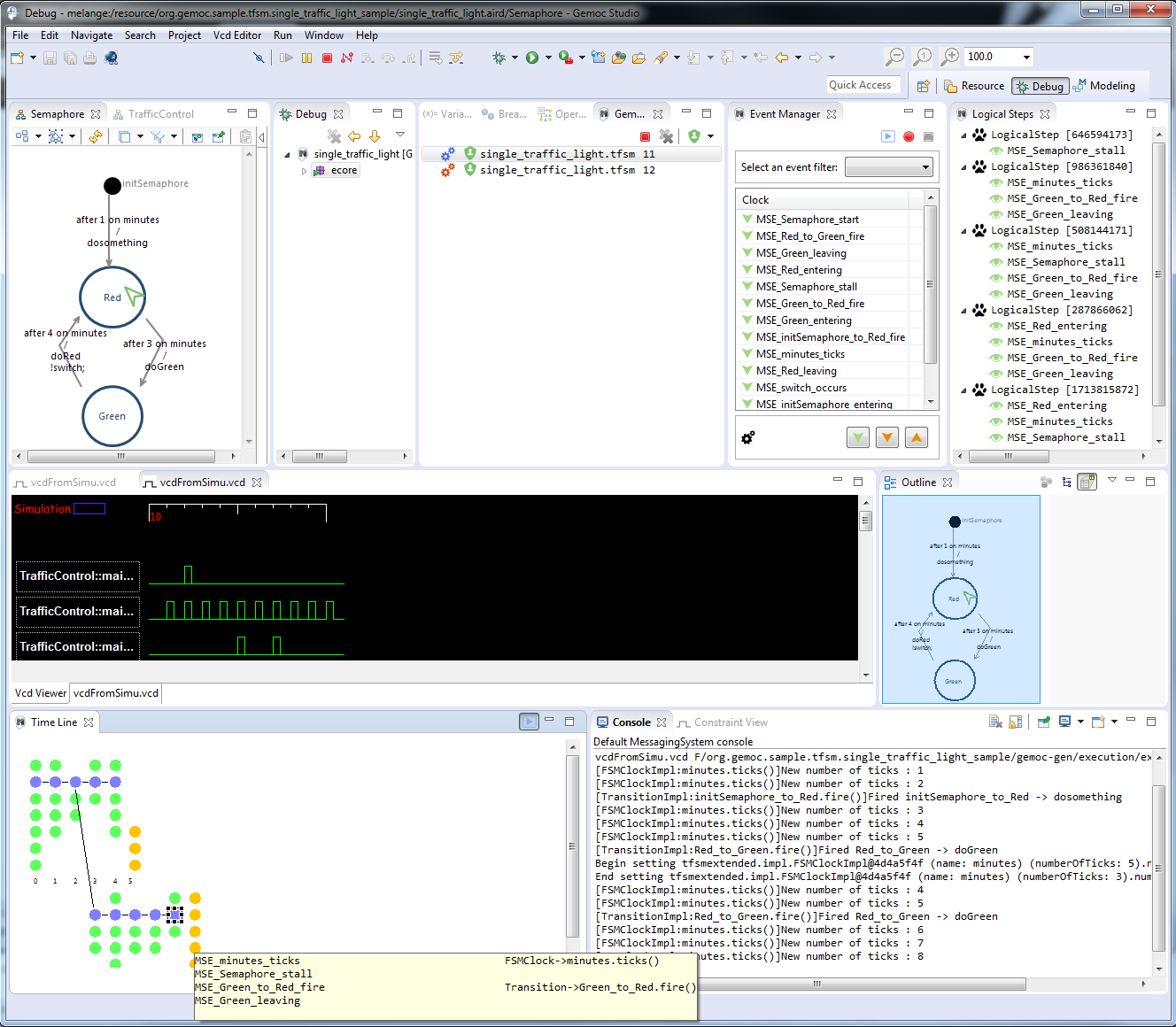
Figure 12. Screenshot of GEMOC Studio Modeling Workbench on the TFSM example (execution and animation).
[20] asciidoc source of this page: https://github.com/eclipse/gemoc-studio/tree/master/docs/org.eclipse.gemoc.studio.doc/src/main/asciidoc/userguide/mw_overview_headContent.asciidoc.
Search Highlighter (On/Off)